Shading layers

General project and community related discussions and offtopic threads.
Post Reply
User avatar
Egert_Kanep
Posts: 239
Joined: Tue Mar 13, 2018 10:34 am

Shading layers

Post by Egert_Kanep »

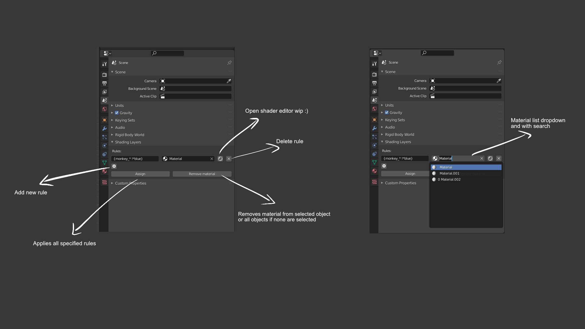
An addon I let my friend develop is now in usable state. thought I should share. https://drive.google.com/file/d/1iWRFpc ... sp=sharing

The idea is procedural material assigment. If you are familiar with Houdini group syntax it is easy to pick up.
Be aware! Only one material should be used per object

some basic rule examples

* - includes all objects scenes
! - include everything except
{} - combine rules

*monkey - includes every object that ends with monkey
monkey* - includes every object beginning with monkey
*monkey* . includes every object that includes the word monkey
!monkey - includes everything else except monkey
{monkey_* !*blue} - includes all objects named monkey_something and excludes monkey_blue

Let me know your thoughts :)
Attachments
Untitled.jpg
Post Reply